Unidad 1
Automatización con
plataformas de productividad
Instalación en los sistemas
operativos windows. CentOS 9/ Rocky 9, LocOS 23 /Debian
EPR / CRM
¿Qué es un sistema ERP?
Los sistemas de planificación de recursos
empresariales, o ERP/EPR (por sus siglas en inglés, Enterprise
resource planning) son sistemas de información gerenciales que
integran y manejan muchos de los negocios asociados con las
operaciones de producción y de los aspectos de distribución de una
compañía en la producción de bienes o servicios.
Y esto es lo que se considera la automatización con plataforma
de productividad
Indice
Que es ERP/EPR
La Planificación de Recursos Empresariales es un
término derivado de la Planificación de Recursos de Manufactura
(MRPII) y seguido de la Planificación de Requerimientos de
Material (MRP). Los sistemas ERP típicamente manejan la
producción, logística, distribución, inventario, envíos, facturas
y contabilidad de la compañía. Sin embargo, la Planificación de
Recursos Empresariales o el software ERP puede intervenir en el
control de muchas actividades de negocios como ventas, entregas,
pagos, producción, administración de inventarios, calidad de
administración y la administración de recursos humanos.
Los sistemas ERP son llamados ocasionalmente
back office (trastienda) ya que indican que el cliente y el
público general no están directamente involucrados. Este sistema
es, en contraste con el sistema de apertura de datos (front
office), que crea una relación administrativa del consumidor o
servicio al consumidor (CRM), un sistema que trata directamente
con los clientes, o con los sistemas de negocios electrónicos
tales como comercio electrónico, administración electrónica,
telecomunicaciones electrónicas y finanzas electrónicas; asimismo,
es un sistema que trata directamente con los proveedores, no
estableciendo únicamente una relación administrativa con ellos
(SRM) "Sistema de gestión empresarial".
Los ERP están funcionando ampliamente en todo
tipo de empresas modernas. Todos los departamentos funcionales que
están involucrados en la operación o producción están integrados
en un solo sistema. Además de la manufactura o producción,
almacenamiento, logística e información tecnológica, incluyen
además la contabilidad, y suelen incluir un Sistema de
Administración de Recursos Humanos, y herramientas de
mercadotecnia y administración estratégica.
Que es el CRM
El Customer Relationship Management, también
conocido como CRM, es una poderosa herramienta de marketing y
ventas. Qué implica el concepto de CRM y cómo se emplea de forma
estratégica en ambos ámbitos para optimizar las relaciones con los
clientes. Además, vamos a hablar con detenimiento de la
importancia y las ventajas que conlleva la implementación de un
sistema CRM en el entorno y cuál es la diferencia entre CRM y ERP.
(1)
Su objetivo primordial radica en elevar la satisfacción de los
consumidores, fomentar la fidelidad y maximizar la rentabilidad de
las relaciones comerciales.
En marketing
Dentro del terreno del marketing, el CRM adquiere un papel
preponderante, ya que proporciona a las empresas la capacidad de
recolectar y organizar datos relevantes acerca de los clientes,
tales como sus preferencias, patrones de compra y necesidades
particulares. Gracias a esta información, los especialistas en
marketing pueden segmentar su base de clientes y personalizar sus
estrategias, ofreciendo mensajes y ofertas a la medida de cada
segmento. Asimismo, el CRM facilita el seguimiento de las campañas
de marketing y el análisis de su efectividad, permitiendo realizar
ajustes y mejoras de manera continua.
En ventas
En el ámbito de las ventas, el CRM provee una visión integral de
los clientes y prospectos. Permite a los equipos de ventas
administrar los contactos, el historial de comunicaciones, las
oportunidades de venta y las actividades en curso. Esta visión
holística garantiza un enfoque más proactivo y personalizado en
las interacciones con los clientes, lo cual se traduce en una
mayor efectividad en la conversión de prospectos en clientes.
Además, el CRM fomenta la colaboración entre los miembros del
equipo de ventas, ya que todos tienen acceso a la misma base de
datos actualizada.
¿Para qué sirve un CRM?
El CRM brinda una serie de ventajas y beneficios a las empresas
que lo implementan. A continuación, enumeramos algunas de las
principales utilidades:
-
Gestión de contactos y clientes: el CRM centraliza y
organiza toda la información relevante de los clientes y
prospectos, desde datos de contacto hasta historiales de
compras, preferencias y notas de seguimiento.
-
Automatización de procesos: gracias al CRM, se simplifican y
automatizan tareas repetitivas y administrativas, como el
seguimiento de correos electrónicos, la programación de citas
y el envío de recordatorios, lo que conlleva un ahorro de
tiempo y una mejora en la productividad general.
-
Seguimiento de ventas: con la ayuda del CRM, es posible
rastrear y monitorear el ciclo de ventas desde el primer
contacto hasta el cierre exitoso, proporcionando una
visibilidad clara del estado de las oportunidades y
proyecciones de ingresos.
-
Mejora en el servicio al cliente: al contar con acceso
completo a la información del cliente, los equipos de atención
al cliente pueden brindar un soporte más rápido y
personalizado, lo que eleva la satisfacción del cliente y
fortalece las relaciones a largo plazo.
-
Análisis y generación de informes: el CRM provee
herramientas para analizar y medir el rendimiento de las
estrategias de marketing y ventas, generando informes e
indicadores clave que respaldan la toma de decisiones
fundamentadas.
Ventajas de usar un CRM
La adopción de un sistema CRM conlleva múltiples
beneficios para las organizaciones. A continuación, resaltamos
algunas de las ventajas más relevantes:
-
Mejora en la gestión de clientes: el CRM permite un
seguimiento detallado de las interacciones con los clientes,
lo que facilita una gestión más efectiva de las relaciones a
lo largo del tiempo. Los equipos pueden acceder rápidamente a
la información relevante, lo que les permite brindar un
servicio más personalizado y oportuno.
-
Aumento en la eficiencia operativa: al
automatizar tareas manuales y repetitivas a través del CRM, se
logra un ahorro de tiempo y recursos. La programación de
recordatorios, la gestión de correos electrónicos y la
generación de informes se vuelven más eficientes, permitiendo
que los empleados se enfoquen en actividades más estratégicas.
-
Favorece la colaboración y comunicación
interna: un CRM centraliza la información y la comparte entre
los diferentes departamentos y equipos dentro de una
organización. Esto fomenta la colaboración, la comunicación
efectiva y el intercambio de conocimientos, lo que se traduce
en un enfoque más integrado y coherente hacia los clientes.
-
Personalización y segmentación de clientes:
gracias al CRM, es posible segmentar la base de clientes en
función de criterios demográficos, patrones de compra o
preferencias. Esto permite una personalización más precisa de
las estrategias de marketing y ventas, lo que aumenta la
relevancia de las comunicaciones y promociones para cada grupo
de clientes.
-
Facilita la toma de decisiones: los datos y
análisis proporcionados por el CRM son valiosos para la toma
de decisiones fundamentadas. Los informes generados ayudan a
identificar tendencias, evaluar el rendimiento de las campañas
y realizar ajustes estratégicos cuando sea necesario.
-
Fidelización de clientes: al conocer mejor a
los clientes y brindarles un servicio personalizado, se
fortalece la lealtad y la retención de clientes. Un CRM
permite identificar oportunidades de venta cruzada o
adicional, así como abordar de manera proactiva problemas o
preocupaciones, lo que contribuye a una experiencia positiva
del cliente.
-
Aumento en la rentabilidad: al optimizar las
relaciones con los clientes y mejorar la eficiencia operativa,
un CRM tiene un impacto directo en la rentabilidad de una
empresa. La retención de clientes, la generación de
oportunidades de venta y la reducción de costos innecesarios
se traducen en un aumento de los ingresos y una mejora en los
márgenes. Al maximizar el valor de cada interacción con el
cliente y establecer relaciones sólidas a largo plazo, las
organizaciones pueden lograr una mayor rentabilidad y un
crecimiento sostenible.
CRM vs ERP
Presentamos un cuadro comparativo que resalta las diferencias
entre el Customer Relationship Management (CRM) y el Enterprise
Resource Planning (ERP):
Puntos de comparación
|
CRM
|
ERP
|
Significado
|
Gestión de relaciones con los
clientes
|
Planificación de recursos
empresariales
|
Enfoque
|
Orientado hacia el cliente
|
Orientado hacia los procesos
empresariales
|
Funcionalidad
|
Administración de ventas,
marketing y servicio al cliente
|
Integración de funciones
empresariales internas como finanzas, recursos humanos,
inventario, cadena de suministro, etc.
|
Áreas
clave
|
Ventas, marketing, servicio al
cliente
|
Finanzas, recursos humanos,
inventario, cadena de suministro, producción, logística,
etc.
|
Objetivo
|
Mejorar la relación con los
clientes, aumentar la satisfacción y
retención
|
Optimizar la eficiencia, reducir
costos y mejorar la productividad empresarial
|
Información
|
Datos del cliente, historial de
interacciones, preferencias y patrones
|
Datos financieros, información de
inventario, datos de recursos humanos, datos de
producción, etc.
|
Colaboración
|
Enfoque en las interacciones y
colaboración con los clientes
|
Enfoque en la coordinación y
colaboración interna entre departamentos y funciones
empresariales.
|
Beneficios
|
Mejora en la gestión de clientes,
aumento de la eficacia en ventas
|
Mayor eficiencia operativa, mejor
gestión de recursos, toma de decisiones más informadas.
|
Ejemplos de plataformas
digitales
|
Salesforce, HubSpot CRM, Zoho CRM
|
SAP, Oracle ERP, Microsoft
Dynamics 365, NetSuite, Odoo
|
En Resumen:
El CRM apunta a la gestión de las relaciones con los clientes,
permitiendo a las empresas administrar y analizar datos relevantes
del cliente, como el historial de interacciones, preferencias y
patrones de compra. Esto ayuda a mejorar la relación con los
clientes, aumentar la satisfacción y retenerlos a largo plazo. Las
funciones principales del CRM incluyen la administración de
ventas, marketing y servicio al cliente.
Por otro lado, el ERP se enfoca en la planificación de recursos
empresariales y la integración de diversas funciones internas.
Permite a las organizaciones gestionar y optimizar procesos
empresariales clave, como finanzas, recursos humanos, inventario,
cadena de suministro, producción y logística. El ERP centraliza
datos importantes y facilita la colaboración y la coordinación
entre departamentos y funciones empresariales.
Tipos de CRM
Existen diferentes tipos de CRM que se adaptan a
las necesidades específicas de las empresas y los sectores. Mira a
continuación algunos de los tipos más comunes:
CRM Operativo
El CRM operativo se sumerge en el pulso de las actividades diarias
relacionadas con los clientes. Su objetivo principal radica en
automatizar y optimizar los procesos de ventas, marketing y
servicio al cliente. Esta vertiente del CRM pone en marcha una
maquinaria impecable que abarca desde la gestión de contactos y el
seguimiento de ventas hasta la implementación de campañas de
marketing.
Sus capacidades de generación de informes y análisis de datos
permiten a las organizaciones tomar decisiones basadas en hechos
concretos, optimizando así las interacciones con los clientes y
potenciando la productividad de los equipos.
CRM Analítico
El CRM analítico despliega sus herramientas en la tarea de
analizar los datos del cliente para extraer información valiosa.
Mediante técnicas de análisis de datos y minería de información,
este tipo de CRM se adentra en los patrones, tendencias y
comportamientos de los clientes. Se desvela el poder de la
inteligencia empresarial, permitiendo a las organizaciones
comprender a fondo a sus clientes, anticipar sus necesidades y
tomar decisiones más informadas.
El CRM analítico se convierte en un pilar fundamental para el
diseño de estrategias de marketing personalizadas y la mejora
continua de las relaciones con los clientes.
CRM Colaborativo
El CRM colaborativo ejerce su influencia en la esfera de la
colaboración y la comunicación, tanto interna como externa,
relacionadas con los clientes. Es una fuerza impulsora que permite
a los empleados de diferentes departamentos compartir información
y trabajar de manera conjunta para brindar un servicio excepcional
al cliente.
A través de la sinergia entre equipos de ventas, marketing y
servicio al cliente, este tipo de CRM fomenta una experiencia de
cliente coherente y gratificante. La coordinación de actividades y
el intercambio fluido de conocimientos se convierten en los
pilares de una relación con el cliente que trasciende las barreras
internas.
CRM Estratégico
El CRM estratégico se establece como el faro que guía las
estrategias empresariales hacia las estrategias de gestión de
clientes. Este tipo de CRM se centra en establecer y mantener
relaciones sólidas y duraderas con los clientes más valiosos.
Se enciende la chispa de la diferenciación y el crecimiento
sostenible, al identificar segmentos de clientes clave, diseñar
estrategias de retención y lealtad, y desarrollar iniciativas para
aumentar el valor de vida del cliente. El CRM estratégico impulsa
a las organizaciones a navegar con confianza hacia el futuro
empresarial y con una mirada estratégica.
CRM Social
El CRM social se adentra en el mundo de las redes sociales y su
impacto en la gestión de relaciones con los clientes. Este tipo de
CRM permite a las empresas interactuar con los clientes a través
de plataformas sociales, monitorear conversaciones en línea y
analizar sentimientos y comentarios.
Al aprovechar el poder de las redes sociales, las organizaciones
pueden construir una imagen de marca sólida, mejorar la atención
al cliente y potenciar el crecimiento del negocio. El CRM social
se convierte en un aliado en la era de la conexión digital, donde
las interacciones y la reputación en línea son fundamentales.
Plataformas
CRM que puedes usar
HubSpot
CRM
Como un faro para las pequeñas y medianas empresas, HubSpot CRM se
destaca por su enfoque intuitivo y fácil de usar. Esta plataforma
te permite gestionar tus contactos, ventas, marketing y atención
al cliente, todo en una única interfaz, simplificando tus
operaciones y optimizando tu productividad.
SugarCRM
Ingresa al universo flexible y personalizable de SugarCRM, donde
las posibilidades son infinitas. Esta plataforma te ofrece una
amplia gama de funciones, desde ventas y marketing hasta servicio
al cliente y automatización de procesos. Descubre una solución a
medida para gestionar y potenciar tus relaciones con los clientes.
Salesforce
Conocida como la joya de la corona en el universo CRM, Salesforce
lidera el camino con una oferta robusta y versátil. Sus
funcionalidades personalizables y escalables abarcan desde ventas
y marketing hasta atención al cliente, proporcionando un
ecosistema completo para impulsar el crecimiento y la satisfacción
del cliente.
Microsoft
Dynamics 365
¿Preparado para explorar las maravillas del ecosistema CRM de
Microsoft? Dynamics 365 despliega su arsenal de herramientas para
brindarte una experiencia empresarial transformadora. Esta
plataforma altamente personalizable fusiona a la perfección las
funciones de ventas, marketing y servicio al cliente, conectándote
con herramientas como Outlook y Excel para potenciar tu eficiencia
y colaboración.
Pipedrive
Déjate cautivar por su enfoque centrado en las ventas y la gestión
de pipelines. Esta plataforma te ofrece una interfaz intuitiva y
herramientas efectivas para gestionar tus contactos, dar
seguimiento a tus negocios y generar informes. Prepárate para
cerrar tratos y llevar tus ventas al siguiente nivel.
Freshworks
CRM
Antes conocido como Freshsales, Freshworks CRM despierta tus
sentidos con una plataforma versátil y fácil de usar. Su enfoque
se centra en la automatización de ventas, la gestión de contactos
y la colaboración en equipo, todo diseñado para aumentar tu
eficiencia y cerrar más negocios con éxito.
Insightly
En el mundo de las pequeñas empresas y los
equipos de ventas, Insightly es un compañero confiable. Esta
solución ágil y escalable combina la gestión de contactos,
proyectos y ventas, ofreciéndote una visión completa de tus
interacciones con los clientes y oportunidades. Prepárate para una
gestión eficiente y un enfoque sólido.
Zoho
CRM
Prepara tus sentidos para una experiencia cautivadora con Zoho
CRM. Esta solución integral te sumerge en un mundo de
posibilidades, desde la gestión de clientes potenciales y ventas
hasta análisis de datos y automatización de flujos de trabajo. Con
su enfoque centrado en el usuario, Zoho CRM te ofrece una
perspectiva completa y la libertad de personalizarla según tus
necesidades.
ERP
Definición de planificación de recursos
empresariales (ERP) (2)
Enterprise Resource Planning (ERP) es un tipo de software que las
organizaciones utilizan para gestionar las actividades
empresariales diarias, como la contabilidad, el aprovisionamiento,
la gestión de proyectos, la gestión de riesgos, el cumplimiento y
las operaciones de la cadena de suministro. Una solución de ERP
completa también incluye herramientas de gestión del rendimiento
empresarial, que ayudan a planificar, presupuestar, predecir y
notificar los resultados financieros de una organización.
Los sistemas de ERP enlazan multitud de procesos empresariales y
facilitan el flujo de datos entre ellos. Los sistemas de ERP
recopilan los datos de las transacciones compartidos por las
diversas fuentes de una organización, eliminan los datos
duplicados y proporcionan integridad de datos mediante una única
fuente de confianza.
Hoy en día, los sistemas de ERP son elementos imprescindibles en
la gestión de miles de empresas de todos los tamaños y de todas
las industrias. Para estas empresas, la ERP es tan indispensable
como la electricidad que les permite tener luz.
¿Qué
es un sistema ERP?
¿Cómo pueden estas soluciones gestionar las
actividades empresariales cotidianas de las empresas, como la
contabilidad, las finanzas, las compras, la gestión de proyectos,
la cadena de suministro y la fabricación?
Los sistemas de planificación de recursos empresariales son
plataformas completas e integradas, tanto locales como en la nube,
que gestionan todos los aspectos de un negocio de producción o
distribución. Además, los sistemas de ERP respaldan todos los
aspectos de la gestión financiera, los recursos humanos, la
gestión de la cadena de suministro y la fabricación con tu función
de contabilidad principal.
Los sistemas de ERP también proporcionarán transparencia en todo
tu proceso de negocio al supervisar todos los aspectos de
producción, logística y finanzas. Estos sistemas integrados actúan
como eje central de la empresa para la totalidad de flujos de
trabajo y datos, brindando a diversos departamentos acceso a esta
información.
Los sistemas y el software de ERP ofrecen soporte a múltiples
funciones de toda la empresa grande, mediana o pequeña, incluida
la adaptación al sector en el que opere tu organización.
¿Cuál es la
diferencia entre ERP y finanzas?
Aunque el término "finanzas" se utiliza a menudo
al describir el software de ERP, las finanzas y la ERP no son lo
mismo. Las finanzas son un subjuego de módulos dentro de la ERP.
Las finanzas son las funciones empresariales relacionadas con el
departamento financiero de una organización e incluyen módulos
para contabilidad financiera, contabilidad auxiliar, centro de
contabilidad, cuentas por pagar y cobrar, gestión de ingresos,
facturación, subvenciones, gestión de gastos, gestión de
proyectos, gestión de activos, contabilidad de empresa conjunta y
cobros.
El software de finanzas utiliza funciones de generación de
informes y análisis para cumplir con los requisitos de generación
de informes de los órganos rectores, como la International
Financial Reporting Standards Foundation (IFRS) y la Financial
Accounting Standards Board (FASB) para los principios de
contabilidad generalmente aceptados en los Estados Unidos (GAAP),
así como para otros países (HGB en Alemania y PCG en Francia, por
ejemplo).
Para las organizaciones públicas, el software de finanzas debe
generar estados financieros periódicos para los reguladores, como
la Comisión de Valores y Bolsas de EE. UU. (SEC, con informes como
10-Q y 10-K anuales), la Autoridad Europea de Valores y Mercados
(AEVM) y otros. Para estos tipos de informes financieros, se
utiliza una herramienta de informes descriptivos. La persona que,
en última instancia, es responsable de las finanzas es el director
financiero.
Mientras que las finanzas gestionan un área de la empresa, la ERP
abarca una amplia gama de procesos de negocio, incluidas las
finanzas. El software de ERP puede incluir capacidades de compras,
gestión de la cadena de suministro, inventario, fabricación,
mantenimiento, gestión de pedidos, gestión de proyectos,
logística, gestión del ciclo de vida del producto, gestión de
riesgos, gestión del rendimiento empresarial (EPM) y gestión de
recursos humanos/capital humano.
ERP también se coordina con aplicaciones de front-office para
crear vistas integrales de los clientes, incluidas las soluciones
de gestión de relaciones con los clientes (CRM). Asimismo, las
aplicaciones ERP basadas en la nube suelen estar integradas con
tecnologías de última generación, como el internet de las cosas
(IoT), la cadena de bloques, la IA, el aprendizaje automático y
los asistentes digitales. Estas tecnologías avanzadas ofrecen
datos y funciones que no solo mejoran muchas de las funciones
tradicionales de la ERP, sino que crean nuevas oportunidades para
incrementar la eficiencia, los nuevos servicios y obtener
estadísticas más detalladas en toda la empresa. Dado que los
sistemas ERP abarcan toda la empresa, su gestión suele implicar
una asociación con el director financiero y el director de
sistemas de información, el director de operaciones y otros
líderes ejecutivos clave.
Las aplicaciones ERP basadas en la nube suelen estar integradas
con tecnologías de última generación, como el internet de las
cosas (IoT), la cadena de bloques, la IA, el aprendizaje
automático y los asistentes digitales.
Principios
básicos de la ERP
Los sistemas de ERP están diseñados en torno a
una única estructura de datos definida (esquema) que normalmente
posee una base de datos común. Esto ayuda a garantizar que la
información utilizada en toda la empresa esté normalizada y se
base en definiciones y experiencias de usuario comunes. Estas
estructuras básicas se interconectan con los procesos
empresariales impulsados por los flujos de trabajo en los
departamentos de la empresa (por ejemplo, finanzas, recursos
humanos, ingeniería, marketing y operaciones), y conectan a los
sistemas y las personas que los utilizan. En pocas palabras, la
ERP es el vehículo para integrar personas, procesos y tecnologías
en una empresa moderna.
Piense, por ejemplo, en una empresa que fabrica
automóviles y obtiene piezas y componentes de múltiples
proveedores. La empresa podría utilizar un sistema de ERP para
hacer un seguimiento de la solicitud y la compra de estos
productos, así como para asegurarse de que cada componente utilice
datos uniformes y limpios, conectados a flujos de trabajo
empresariales integrados, procesos de negocios, informes y
analítica a lo largo de todo el proceso de aprovisionamiento a
pago.
Cuando el sistema de ERP se implementa correctamente en esta
empresa de fabricación de automóviles, un componente (por ejemplo,
pastillas de freno delantero), se identifica de manera uniforme
por el nombre de la pieza, el tamaño, el material, la fuente, el
número de lote, el número de pieza del proveedor, el número de
serie, el costo y las especificaciones, con multitud de otros
elementos descriptivos y basados en datos.
Como los datos son el elemento vital de todas las empresas
modernas, la ERP facilita la recopilación, organización, análisis
y distribución de esta información a cada individuo y sistema que
la necesite para cumplir mejor su función y responsabilidad.
La ERP también garantiza que estos campos de datos y atributos se
acumulen en la cuenta correcta en el libro mayor general de la
empresa, para que todos los costos se rastreen y representen
adecuadamente. Si las pastillas de los frenos delanteros se
llamaran "frenos delanteros" en un sistema de software (o tal vez
en un conjunto de hojas de cálculo), "pastillas de freno" en otro
y "pastillas fr." en un tercero, sería difícil para la empresa de
fabricación automotriz calcular cuánto se gasta anualmente en las
pastillas de freno delanteras y si debe cambiar de proveedor o
negociar para obtener mejores precios.
Uno de los principios clave de la ERP es la recopilación
centralizada de datos para su amplia distribución En lugar de
utilizar diversas bases de datos independientes con un inventario
interminable de hojas de datos inconexas, los sistemas de ERP
organizan el caos y permiten a todos los usuarios (desde el
director ejecutivo hasta los empleados de cuentas por pagar)
crear, almacenar y utilizar los mismos datos derivados a partir de
procesos comunes. Gracias al repositorio de datos seguro y
centralizado, cualquier persona de la organización puede estar
segura de que los datos son correctos y que están actualizados y
completos. La integridad de los datos queda garantizada para cada
tarea que se lleva a cabo en la organización, desde un estado
financiero trimestral hasta un único informe de cuentas
pendientes, sin necesidad de depender de hojas de cálculo
propensas a errores.
Instalación
local del ERP/CRM
Si nos dedicamos a buscar software del tipo EPR,
encontraremos muchos proveedores pero la gran mayoría son en la
nube, lo cual es bueno, pero nuestros propósitos se nos vuelve
algo oneroso, podemos encontrar software libre para ERP, pero
estaríamos dejando por otro lado el CRM, necesitamos localizar
otro software para CRM, y nos encontraríamos en la misma
situación que el software de ERP.
Usaremos este software de tipo GNU, se llama dolibarr, son
instrucciones en PHP, JavaScript y MySQL / MariaDB, solo es
necesario descomprimir un archivo .zip
Veamos como instalar este software, como se
menciono no es necesario un software especial para Windows, LINUX,
MacOS, solo descargar el software de la pagina de sus
desarrolladores:
Su información:
Otros sitios donde puedes encontrar información dolibarr_manual_rapido
Aquí puedes descargar el manual completo de Dolibarr
Lo importante es que las versiones estables están listas para
producción, los requisitos que solicitan son:
Tener un servidor con LAMP, WAMP, lo cual ya
tenemos preparados, tanto en LINUX y windows, primero pondré un
enlace para descargar la versión estable, este software esta
constantemente modificándose así que hay que revisar las
actualizaciones, de cualquier manera aquí tienes dolibarr
que usamos en este proceso de instalación, sirve para LINUX ,
windows, MacOS, el cual tiene un tamaño de 80.7 Mb. que esta
comprimido en formato .zip, este es para versiones de PHP 8.1
(dolibarr-erp_crm_18.0.5.zip), para versiones PHP 8.2
(dolibarr-19.0.0.zip), esta aquí para seleccionar que versión
de dolbarr usaras deberías primero conocer la versión de PHP
Instalación de DOLIBARR en Windows (Versiones
10 y 11, no puedo asegurar en versiones anteriores)
Se mostrara la forma de instalación en windows, recuerden que
deben de tener previamente WAMPSERVER x64, que usamos en la unidad
de Base de Datos
1.- Asegurarnos que wampserver este
disponible la version de PHP 8.1.x.x. esto es aplicable para esta
versión de DOLIBARR 18.0.5 para windows y LINUX, solo esta
soportada para versión de php 8.1, si usas una superior no
funcionara ya que los desarrollos van conforme se van incrementado
las versiones, pero hay forma de actualizar dolibarr según se van
realizando las versiones estables de DOLIBARR.
2.- Iniciar sesión usando MySQL o mariaDB en LINUX, nota
aclaratoria en windows en ocasiones no permite el acceso a MySQL,
no te preocupes puedes hacerlo desde MariaDB.
3.- Añadimos un nuevo Usuario para la administración de Dolibarr
(usa la opción Cuentas de Usuario, y botón nuevo)

4.- Agregamos el usuario admin1 (es solo un ejemplo puedes
poner cualquier nombre, y incluir una contraseña), úsese el botón
continuar mas abajo de la imagen mostrada
(puedes usar cualquier otra contraseña
pero asegurarte de apuntar correctamente en algún documento o en
la computadora, puesto que la usaremos posteriormente)

Confirmación que se agrego el usuario:

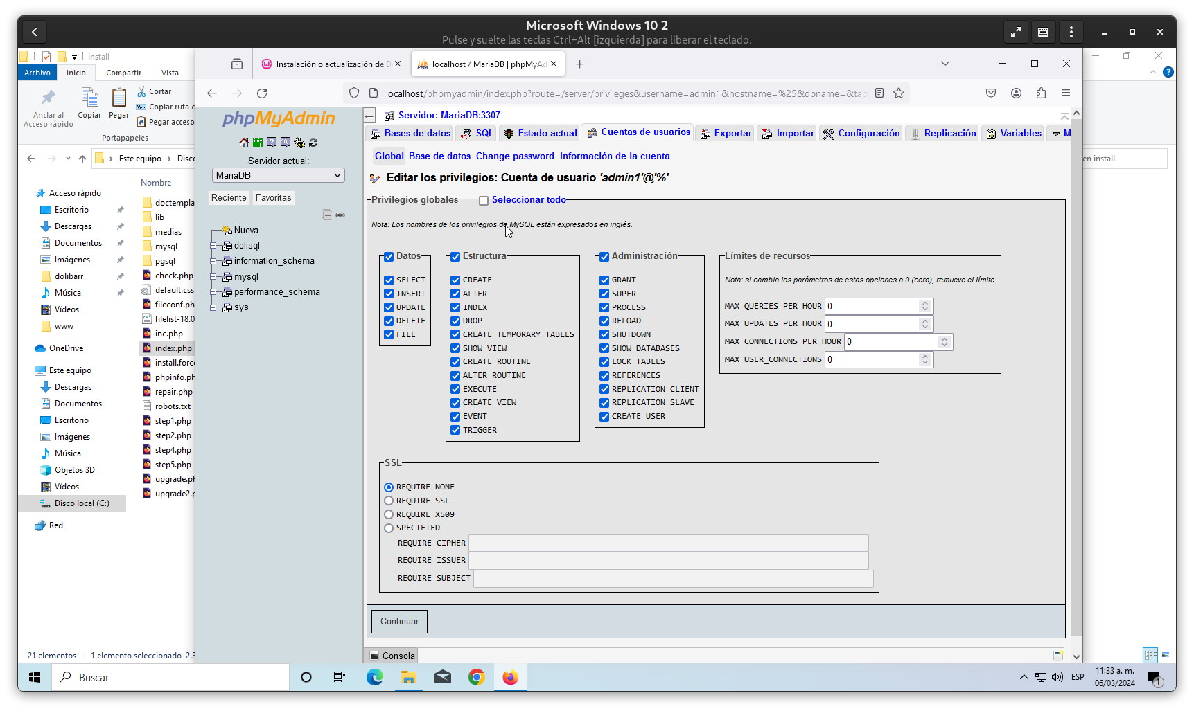
5.- Editamos los privilegios de este usuario, se
sugiere colocar estos privilegios, ya que el sistema de Dolibarr
creara de forma automática las tablas de la base de datos y
requiere tener derechos para crear todos lo necesario en la base
de datos.
6.- Edita la contraseña de root (si no la tiene,
o quieres asegurar esta cuenta de root, administrador general de
MariaDB / MySQL), en el mismo apartado anterior busca el usuario
root. Es muy recomendable tener la cuenta de root con contraseña.
(puedes usar cualquier otra contraseña
pero asegurarte de apuntar correctamente, puesto que la usaremos
posteriormente)

7.- Regresamos el inicio del PHPMyAdmin
8.- Creamos una base de datos, como sugerencia
usare dolisql (puedes usar cualquier otro
nombre pero asegurarte de apuntar correctamente el nombre
de la DB, puesto que la usaremos posteriormente) deberías de verificar la codificación en este
caso en este equipo funciono bien la codificación
latin1_swedish_ci, pero dependiendo de la configuración de tu
equipo podrían tener algunos inconvenientes en tu equipo con
Windows al finalizar la instalación pudiera presentarse un
problema al generar las tablas en la base de datos, por lo
cual deberías de regresar aquí y borrar la base de datos con
su contenido : DROP DATABSE dolisql; y crear de nueva cuenta
la Base de Datos, con codificación utf8-unicode-ci,
porque estas tablas pueden recibir caracteres de diferentes
idiomas, y algunos no se pueden interpretar correctamente, en
mi caso tuve problemas me presentaron caracteres coreanos
(????) no se de donde salieron pero al cambiar la
codificación se soluciono el problema.
hay un paso después de
crear la base de datos, que es la creación de la tabla que te
solicitara, es este punto puedes salir de PhpMyAdmin ya que las
tablas se crearan cuando instalemos el sistema, por lo cual no
es necesario crear tablas, pero si se requiere tener la
cuenta y la contraseña del usuario que será administrador
de las tablas de dolisql.

9.- Para este momento ya tendrías descargado el archivo
comprimido dolibarr, lo descomprimes, de preferencia en una
carpeta separada del resto :
10.- Cambiemos el nombre de la carpeta descomprimida, a dolibarr
este directorio tiene un gran cantidad de archivos:
11- Copiamos este directorio
12.- Pasamos a C:/wamp64/www y pegamos el directorio en este
sitio
13.- Nos cambiamos al directorio dolibarr/htdocs/install y
ubicamos el archivo index.php, esto es solo para revisar que esta
ahí el archivo de instalación, pero se debe de ejecutar desde un
navegador.
14.- Desde un navegador usamos lo siguiente:
localhost/dolibarr/htdocs/install/index.php y veremos lo
siguiente, si lo ves en ingles y no te agrada en la parte superior
del navegador usa el traductor a español, observe el mensaje que
se debe de crear un archivo vacío en
C:/wamp64/www/dolibarr/htdocs/conf/conf.php, pero si no existe
intentara crearlo, si falla el proceso deberías crearlo
manualmente, generalmente lo puede crear desde aquí.
15.- Cambiamos el Idioma predeterminado Español (México) este es
un cuadro desplegable ahí busca la opción.
16.- Después de esto verificara las
especificaciones que cuenta el WAMPSERVER si hay algún problema te
indicara en donde no se cumplió el requisito, deberías de
abandonar la instalación y corregir lo que te indica el error, en
este caso todo esta bien pero es probable que en algún equipo
presentara errores. Para corregir los problemas que se presentasen
deberías de revisar que error encontró durante al instalación,
dependería de la configuración de tu equipo.

17.- Cuando este todo correcto usa el botón
Iniciar y te llevara a esta otra ventana, donde están las rutas de
los archivos que son necesarios para iniciar, y donde se agregaran
las configuraciones en este punto te sugiero tomar una captura de
pantalla para que lo tengas de referencia de ubicación, así como
información que debes de ingresar
18 .- En la parte inferior de esta pantalla
debemos ingresar el nombre de la base de datos, el servidor de
base de datos, cuando es local se establece como localhost, el
puerto es el de conexión por defecto es 3306, el prefijo lix_ es
para distinguir las tablas de dolibarr de las demás tablas, botón
de confirmación de creación de la base de datos, el usuario creado
admin1, su contraseña, y el inicio de sesión del sistema de
base de datos y su contraseña.
19.- Al terminar debes de usar el botón
Siguiente paso ->, si no avanza debes de revisar si es correcta
la información que agregaste, no avanza hasta que toda la
información sea correcta.
Es posible que te marque un error que te indique
que la base de datos ya existe, te regresas a esta parte, y retira
el checkbox de Crear la base de datos, pero si no te marca error,
puedes continuar. (en windows hay un bug puede presentar que ya
este creada la base de datos y no marque error, pero si te indica
el error de la base de datos, se presenta, permitiendo regresar a
corregir)
Al ser correcta la información deberías de
observar lo siguiente:

20 .- Usar el botón Siguiente paso ->, esto
tardara dependiendo de tu computadora, memoria, etc. No realices
consultas o abras PhpMyAdmin ya que puede interrumpirse y tendrías
que comenzar de nuevo, deja que el proceso siga normalmente y lo
que se tarde, si hay problemas te mostrara que error se presenta,
si hay muchas situaciones de error puede volver a comenzar si
fuera necesario, recuerda que es solo un directorio que tiene
archivos en .php y no hay algo mas.
Aquí es donde se puede presentar un error de la codificación de
la base de datos se vera de la siguiente manera:

Lo que procede es regresar a la pagina anterior de la
instalación y borrar la base de datos en PhpMyAdmin y crear de
nuevo la base de datos con otra codificación , pero ahi tenemos el
problema hay muchas, puedo sugerir que prueben con:
1.- utf8-unicode-ci
2.- utf8mb3_general_ci
3.- latin1-swidish_ci
no es garantía que con estas codificaciones se solucione en los
diferentes equipos, de ahí pueden partir para revisar los que sean
mas parecidos, ahora como borro la base de datos:
a) iniciamos en otra ventana PhpMyAdmin y en la sección SQL
b) escribir DROP DATABASE dolisql (o el nombre de la base de datos
que tengas para ello)
c) y ejecutar la secuencia tardara algún tiempo
d) y volver a generar la base de datos con la codificación
diferente
e) y volver a intentar el ultimo paso
Aquí los pasos para borrar la base de datos desde PhpMyAdmin
iniciamos en otra ventana PhpMyAdmin
y en la sección SQL, escribir DROP DATABASE dolisql (o el nombre
que tengas para ello)
ejecutar la secuencia con el botón
Continuar tardara algún tiempo
volver a generar la base de datos con la
codificación diferente

volver a intentar el paso 14
21.- Al terminar se observara lo siguiente:
22.- Puedes revisar que cambios fueron hechos desde PhpMyAdmin
en la nueva base de datos, no hemos terminado la instalación esto
es para que observes que tan elaborado esta sistema en sus tablas
de la base de datos:
23.- Continuamos con la instalación de dolibarr este el ultimo
paso
24.- Ultimo paso de la instalación debes de leer
los mensajes que te muestran, debemos de crear un archivo llamado
install.lock para evitar una reinstalación del sistema por error o
intencional y dañe lo que ya tenemos.
25.- Creamos el archivo que nos solicita
C:/wamp64/www/dolibar/documents usando el menu contextual
Nuevo-> Documento de texto
cuyo nombre sera: install.lock, enviara una advertencia que el
archivo podría quedar inutilizarle si se le cambia la extensión,
aceptamos.
26.- Iniciaremos el sistema de dolibarr (recuerde que debe de
tener en funcionamiento el WAMPSERVER desde un navegador use:
localhost/dolibarr/htdocs/admin/index.php, nos solicitara el
usuario admin1, y su contraseña, (en este caso) debes de colocar
la contraseña que se asigno.
27.- Es muy probable que los mensajes te los muestre en ingles,
así que puedes cambiarlo a español.
El proceso es sencillo, al iniciar el dolibarr pasamos a el menú
HOME: (arriba a la izquierda)
Usamos el menú Home y a la izquierda en Display
En la sección de Languaje activamos el botón deslizable y
buscamos Spanish (Mexico), y lo seleccionamos, en ocasiones hay
que insistir 2 veces.

y click en SAVE, y nos pasara a español el contenido:

Sin embargo hay diversos problemas con windows y php que en
otras plataformas no se presentan, como:
Imagen proporcionada por Sergio Cervantes Palomares CECATI 146
LEON GTO.
Este problema es entre PHP 8.1 y Windows, se corrige bajando a
la versión 7.4 de PHP en WAMP64

Imagen proporcionada por Delfino Pateyro Domínguez, CECATI
168 Cd. Mendoza, Ver.
Esto corrige el problema
Instalación en LINUX (Rocky / CentOS 9 Stream)
De igual manera debemos verificar la version de PHP, al menos
debemos tener la versión 8.0 para pasarla a PHP 8.1 ó PHP 8.2,
desde una terminal usamos esto:
php -v
si esta la version 8.1 o 8.2 podemos proceder al paso número 6,
de otra forma prosigue lo se describe a continuación:
iniciamos como superusuario:
su -
password:
1.- necesitamos agregar varios paquetes, pero
primero debemos de actualizar el sistema dependiendo cuantos
programas y/o servicios tengas instalados se tardara en realizar
el proceso:
dnf update
2.- despues usaremos la instalación de un paquete de utilerias:
dnf -y install yum-utils
3.- instalamos otros servicios pero pudieran ya estar presentes
pero no hay problema si estos ya estuvieran instalados
dnf -y install
https://dl.fedoraproject.org/pub/epel/epel-release-latest-9.noarch.rpm
dnf -y install
https://rpms.remirepo.net/enterprise/remi-release-9.rpm
en este caso ya estaban instalados pero debemos asegurarnos que
están en el sistema operativo:

4.- Incluimos este para PHP
dnf module reset php -y
5.- con este actualizamos a PHP 8.1
dnf -y module install php:remi-8.1
6.- Terminamos con modulo faltante en PHP uno de ellos imap
(Protocolo de acceso a mensajes de Internet, puede iniciar sesión
con varios equipos y dispositivos al mismo tiempo. El archivo de
correo se sincroniza y se almacena en el servidor para que todos
los dispositivos conectados puedan acceder.)
dnf -y install wget php
php-{pear,cgi,common,curl,mbstring,gd,mysqlnd,gettext,bcmath,json,xml,fpm,intl,zip,imap}
Ya terminado el proceso podemos proceder a la instalación de
dolibarr:
7.- teniendo el archivo descargado anteriormente que te deje en
un enlace
cp dolibarr-erp_crm_18.0.5.zip /var/www/html
cd /var/www/html
unzip dolibarr-erp_crm_18.0.5.zip
rm dolibarr-erp_crm_18.0.5.zip
mv dolibarr-erp_crm_18.0.5/ dolibarr/
cd dolibarr
ls -l
8.- Generamos la base de datos en PhpMyAdmin, no cerramos la
terminal logeada como root:
Cuentas de usuario
9.- Creamos el usuario admin1 (es solo un ejemplo) tu puedes
crear tu propio usuario:
10 .- Vemos la confirmación de creación del usuario en la parte
superior:

11.- Asignamos los privilegios a este usuario, puedes darle
privilegios de crear usuarios o no, si no estas seguro puedes
modificarlo después
12.- Creamos la base de datos en este caso dolisql, pero en
LINUX CentOS/Rocky debemos ser aun mas cuidadosos la codificación
debiera ser : utf8-unicode_ci, aun así se puede modificar si no
fuera el adecuado.

13.- De igual manera pasemos la instalación a español:

14.- En Linux nos presentara este error hay que
usar la terminal para corregir este error es para asignar permisos
de escritura en LINUX no funciona como windows aquí la seguridad
es muy importante asi que hay que asignar permisos para poder
ejecutar lo que requiere en este caso un archivo que no existe y
hay que crearlo y darle derechos de acceso
en la terminal del sistema (recuerda que no hemos cerrado la
terminal) pasar a /var/www/html/dolibarr/htdocs y
realizar esto:
cd /conf
touch conf.php
chmod 666 conf.php
ls -l
15 .- Hay otro paso adicional para dar los permisos, pero veamos
que sucede si solo seguimos con lo que solicita al corregir lo
faltante recargamos con F5, y nos presenta esto
16.- Nos mostrara un error de acceso en un panel
especial de CentOS / Rocky (SELinux, Security Linux) este se
muestra en la parte superior derecha, nos indica que no esta
permitido el acceso a ese diectorio ya que esta un área de
derechos de root (WWW), y no permite el acceso a ese sitio, pero
nos da la alternativa de permitir el acceso a esto en caso que el
usuario asi lo desea, esto solo se puede realizar como root:
para permitir se debe usar:
semanage fcontext -a -t httpd_sys_rw_content_t
'conf.php'
restorecon -v 'conf.php'
setsebool -P httpd_unified 1
Esto dependerá de gran medida de la forma que tengan el servidor
en su configuración.

Al realizar las modificaciones a los permisos y derechos de
acceso recargamos esta ultima fase con la tecla F5 y avanzamos.
17 .- Y volvemos a proceder con la instalación

18.- Hasta aquí todo va bien ya podemos comenzar
la instalación, nos solicita una serie datos como la cuenta que
realizamos en PhpMyAdmin. el nombre de la base de datos que estará
todo el proceso de EPR/CRM el usuario (admin1, su contraseña):


19.- Nos indicara que hay un directorio
que no existe así que hay que crearlo a travez de la consola, en
este caso no se crea puesto que no tiene derechos de escritura en
el directorio, estamos instalando como usuario, no como root, pero
nos permite ver los requerimientos que se necesitan:
/var/www/html/dolibarr
mkdir documents
chmod 777 documents/

20.- Usamos la tecla F5 y recargamos al pagina:
Proseguimos :
Se procesan todos los datos, aqui puede haber
problemas con la codificación en la base de datos, si se presentan
una lista en color cafe, indicando error en la base de datos es el
sintoma de la codificación equivocada en la base de datos, hay que
pasar a PhpMyAdmin borra la base de datos, DROP DATABASE dolisql desde la consola de
SQL, y volver a intentar, pero esperemos que tengamos la
configuración adecuada.
21.- Aquí es donde se puede presentar un error de la
codificación de la base de datos se vera de la siguiente manera:

Lo que procede es regresar a la pagina anterior de la
instalación y borrar la base de datos en PhpMyAdmin y crear de
nuevo la base de datos con otra codificación , pero ahi tenemos el
problema hay muchas, puedo sugerir que prueben con:
1.- utf8-unicode-ci
2.- utf8mb3_general_ci
3.- latin1-swidish_ci
no es garantía que con estas codificaciones se solucione en los
diferentes equipos, de ahí pueden partir para revisar los que sean
mas parecidos, ahora como borro la base de datos:
a) iniciamos en otra ventana PhpMyAdmin y en la sección SQL
b) escribir DROP DATABASE dolisql (o el nombre que tengas para
ello)
c) y ejecutar la secuencia tardara algún tiempo
d) y volver a generar la base de datos con la codificación
diferente
e) y volver a intentar el ultimo paso
iniciamos en otra ventana PhpMyAdmin
y en la sección SQL, escribir DROP DATABASE dolisql (o el nombre
que tengas para ello)
ejecutar la secuencia tardara algún tiempo
volver a generar la base de datos con la
codificación diferente

volver a intentar el ultimo paso
22.- Al avanzar puede
presentarse el error 502 que indica que no hay
suficiente tiempo para acceso a la base de datos y termino la
conexion, se pude corregir pasemos a la siguiente imagen:
Este error hay 2 pasos a realizar:
permitir que haga conexion con httpd:
setsebool -P httpd_can_network_connect 1
y Editar el archivo de Apache httpd.conf
vim /etc/httpd/conf/httpd.conf
Buscar las etiquetas
<Files ".ht*>
Require all denied
</Files>
y agregar debajo de estas etiquetas esto:
TimeOut 600
ProxyTimeOut 660
los números son segundos de espera.

guarda el archivo y reiniciamos el servicio de Apache

23.- Y volvemos a procesar la instalación deberían de regresarte
a la parte que te solicita los datos de la base de datos, no hay
problema conserva la mayoría de las datos, estos formatos son
formularios y como ya sabes estos conservan los datos solo hay que
verificar que no se han alterado o borrado.
Cuando se haya completado todo veremos lo siguiente:
24.- Accedemos a la cuenta de admin1, y contraseña, espero que
la tengas de otra forma debieras de cambiarla en PhpMyAdmin
debemos crear el archivo llamado install.lock para evitar que se
instale o sobra escriba por error todas la tablas e información
que tengamos.
en el directorio documents, que se creo antes.
25.- Para acceder al sistema de dolibar:
localhost/dolibarr/htdocs/admin/index.php, desde cualquier
navegador
Pasamos a cambiar el idioma para simplificar
nuestro tarabjo ademas los teminos que se usan debemos entenderlos
bien, en ingles es diferente por eso es la mejor razón de
cambiarlo.
26.- Usamos el menú Home y a la izquierda en Display, del lado
derecho Spanish Mexico, y en el botón Save, con ello ya queda en
Español.

Instalacion para sistemas Debian / LocOS 23
En este caso es muy diferente en cuanto a la preparación de la
instalación por ser un sistema operativo LINUX con la distro
DEBIAN / LocOS , siendo sus requisitos diferentes y su sistema de
seguridad es diferente, pero es el mismo desarrollo sirve para
todas las plataformas ya que es un desarrollo en
PHP/JAVASCRIPT/MYSQL/mariaDB, aqui la version de PHP es superior,
y esto se debe a las variaciones de versiones que hay, primero
debemos verificar la versón de PHP:
php -v
Tenemos la version 8.2.7
1.- Descargamos la verasion de dolibarr para el php 8.2, desde
sourceforge.net/projects/dolibarr/files/Dolibarr ERP-CRM/ o bién
desde este enalce que te dejo aqui: dolibarr_19


2.- Al terminar la descarga usamos una terminal (Lxterminal) y
nos logeamos como su, lo copiamos al directorio /var/www/html:
cp dolibarr-19.0.0.zip /var/www/html
cd /var/www/html
ls -l
3.- Descomprimo el archivo .zp
unzip dolibarr-19.0.0.zip
borramos el archivo comprimido
rm dolibarr-19.0.0.zip
renombramos el directorio de dolibarr-19.0.0 a
dolibarr
mv dolibarr-19.0.0/ dolibarr


4.- Usamos un navegador para iniciar PhpMyAdmin :

5.- Agregamos un usuario llamado admin1 (puedes crear el que te
agrade), solo apunta correctamente su nombre y contaseña, asi como
sus privilegios


6.- Selecionamos el cotejamiento en este caso ponemos
latin1-spanish-ci, recuerda que puede funcionar o no.


7.- Iniciamos el proceso de instalacion de Dolibarr, desde un
navegador usamos : localhost/dolibarr/install
Usamos la instalación en Español (México)

8.- Observamos que faltan componentes, a lo cual los
agregamos:
funcionalidades de: php-intl, php-imap


9.- Al terminar la instalación de los recursos faltantes debemos
de reiniciar el sistema, preferentemente en LOC-OS.
cuando termine el proceso debemos de regresar a
instalar dolibarr (paso 7), a lo cual llegara de nuevo al paso que
fue interrumpido y ahora nos mostrara, que esta conforme con, los
programas necesarios para instalar el software, y click en el
botón iniciar:

10 .-Hasta aquí todo va bien ya podemos comenzar la instalación,
nos solicita una serie datos como la cuenta que realizamos en
PhpMyAdmin. el nombre de la base de datos que estará todo el
proceso de EPR/CRM el usuario (admin1, su contraseña):

11.- Ya para este punto la comprobación estará de forma
correcta, y nos mostrara lo siguiente:

12.- Estaremos listos para comenzar la instalación esto nos
llevara unos minutos dependería del equipo, el tiempo que se
llevara instalar el resto de las tablas, igual que los casos
anteriores la codificación de las bases de datos, puede
presentar problemas

13.- Es probable que se presente este error

14.- Tenemos que borrar la Base de Datos y crearla de nueva
cuenta cambiando la codificación, (recuerda que es muy posible que
no coincida la codificación, usaemos en SQL:
DROP DATABASE dolisql


15.- Creamos de nuevo la base de datos, con otra codificación,
utf8mb3_general_ci, es posible que no funcione así que prepararte

16.- recargamos la pagina e intentamos de nuevo, al tener éxito
veremos esto:

17.- después de unos minutos habría terminado, y nos solicitara
la contraseña y la confirmación

18.- Presentando que el proceso funciono correctamente:

19.- Terminando se vera de la siguiente pantalla, así mismo para
la administración usaremos la dirección:
localhost/dolibarr/index.php, para el caso que se ingrese
posteriormente use:
localhost/dolibarr/htdocs/admin/index.php, desde cualquier
navegador

Pasamos a cambiar el idioma para simplificar
nuestro trabajo ademas los teminos que se usan debemos entenderlos
bien, en ingles es diferente por eso es la mejor razón de
cambiarlo.
Usamos el menú Home, y en Display, del lado derecho Spanish
Mexico, y en el botón Save, con ello ya queda en Español.
Proceso
de configuración de los parámetros y modulos para ERP/CRM
Para todos los casos de instalación de diferentes sistemas
operativos los pasos que siguen es igual para cualquiera de estos
SO:
En la primera ocasión que inicies te llevara a la pantalla que
ves en la parte inferior, (HOGAR) lo que nos permitirá configurar
dolibarr según nuestras necesidades de ERP/CRM.
Usa Configuración -- Empresa / Organización
Iniciemos con los datos de la empresa, deberás
de informarte o si conoces los datos ingresarlos aquí, es probable
que algunos datos no los puedas conocer, deberás de consultarlo
con el contador / encargado de esto, por lo cual analiza las
imágenes, para que solicites lo que se necesita, al terminar usa
el botón SAVE, puedes regresar aquí para realizar cambio según sea
necesario, asistido por el contador / encargado de los datos
fiscales de la empresa.



Completemos los datos adicionales Horario de la empresa/negocio
En el apartado de Contador es opcional pero si gustas se puede
registrar al Contador que sea el responsable de los movimientos
financieros

Si es necesario puedes agregar las redes sociales en que están
registrados
Terminamos aplicando el botón SAVE
https://es.wikipedia.org/wiki/Sistema_de_planificaci%C3%B3n_de_recursos_empresariales
(1)
https://blog.skydropx.com/crm/?utm_source=paid_mx&utm_medium=google_ads&utm_campaign=19550024528&utm_term=&utm_content=&gad_source=1&gclid=EAIaIQobChMIscDLv4HRhAMV6zjUAR0tqAgFEAAYBCAAEgLxUPD_BwE
(2)
https://www.oracle.com/mx/erp/what-is-erp/#:~:text=Enterprise%20Resource%20Planning%20(ERP)%20es,de%20la%20cadena%20de%20suministro.
https://www.doublebastion.com/install-dolibarr-erp-crm/
https://computingforgeeks.com/how-to-install-suitecrm-on-centos-rocky-almalinux/